Ovrhe +
Pravni sektor
PROGRAMSKO RJEŠENJE ZA EVIDENCIJU I VOĐENJE OVRŠNIH PREDMETA
Aplikaciju Ovrhe+ koristi više od 50 pravnih odjela tvrtki, odvjetničkih i javnobilježničkih ureda u Republici Hrvatskoj.
- povezivanje sa aplikativnim sustavom e-Ovrhe
- automatizirano preuzimanje velikog broja ovršnih predmeta iz računovodstvenih programa
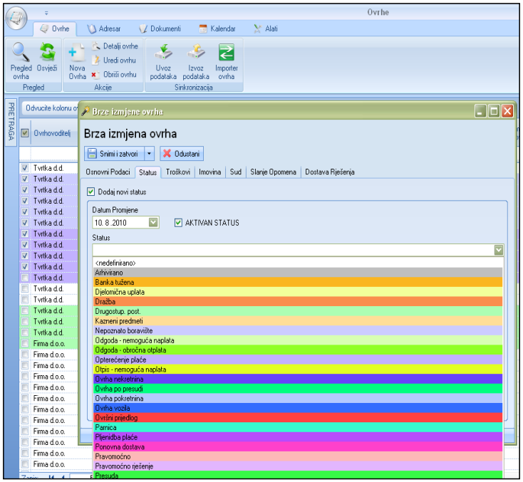
- lagano praćenje svih promjena statusa – informacije su uvijek aktualne i pregledne
- ekspresno kreiranje potrebnih evidencija i izvješća
- automatsko kreiranje Prijedloga za ovrhu iz predložaka
- automatski ispis omota spisa
- obračun kamata po svim važećim metodama u RH
- napredne mogućnosti ispisa i praćenja dostave
- automatiziranje predaje podataka o predmetu prilikom kreiranja prijedloga za ovrhu preko posebno prilagođenog djela sustava koji omogućuje rad sa velikim ovrhovoditeljima
- znatno ubrzanje cijelog procesa jer se ne mora sve ručno unositi kroz web obrazac
Preuzmi flyer
VODEĆI PROGRAM - ISKUSTVO POTVRĐENO U PRAKSI
Od 2010. godine u suradnji s ovrhovoditeljima unapređujemo software. S aplikacijom Ovrhe+ sati rada na vođenju i evidencijama ovršnih predmeta postaju minute! Dokazano s instalacijama programa kod velikih ovrhovoditelja u RH.
Što je – Program Ovrhe+?
Cjelokupno i zaokruženo rješenje kreiranja, praćenja i evidencije ovršnih predmeta od kreiranja Prijedloga za ovrhu do zatvaranja predmeta, odnosno naplate od ovršenika. Program u potpunosti podržava sve poslovne procese rada ovrhovoditelja koji vode ovršne predmete: mogućnost importa podataka iz računovodstvenih programa, automatski izračun nastalih i predvidivih troškova na osnovu tražbine, automatsko kreiranje istih dokumenata za više ovrha odjednom, brza pretraga i filtriranje prema bilo kojem unesenom podatku, ispis omota spisa odjednom za veći broj ovrha, automatsko kreiranje podsjetnika.
Za koga je – Program Ovrhe+?
Namijenjen je ovrhovoditeljima, odvjetničkim uredima koji vode ovršne predmete, javnim bilježnicima. Omogućuje jednostavno ažuriranje podataka između 2 ili više ureda, zavisno o potrebama (ovrhovoditelj - javni bilježnik), mogućnost importa podataka iz drugih programa kojima se koriste ovrhovoditelji, te automatsko ažuriranje s dobivenim podacima poslovnih partnera. Podržane su sve pravodobne izmjene programa u slučaju izmjene ovršnog zakona ili bilo koje druge zakonske regulative kojoj podliježu komponente programa Ovrhe+. Referentna lista korisnika obuhvaća preko 50 pravnih subjekata u RH.

Automatizirani tijek ovršnog procesa elektronskim putem omogućuje u svakom trenutku najažurnije podatke – zadnji status ovrhe zainteresiranoj strani.
Program podržava veliki broj formata podataka, uključujući razne oblike tablica ovrhovoditelja. Po narudžbi osiguravamo izradu importera za specifične formate podataka koji nisu unaprijed podržani. Optimizirani rad s velikim tablicama omogućuje veliku brzinu pri radu
Import ovrha predstavlja automatizirano popunjavanje svih potrebnih parametara za daljnje izdavanje dokumenata vezanih uz ovršni predmet – npr. prijedlog za ovrhu, rješenje o ovrsi…

Koristi za korisnike programa
- Jednostavno, učinkovito i transparentno vođenje ovršnih predmeta
- Detaljno implementirane nadzorne funkcije pomoću kojih se lako može pratiti tijek svakog pojedinog ovršnog predmeta
- Preglednost, ekonomičnost, ekspeditivnost
- Širok spektar izvješća koja daju pregled na svim potrebnim razinama ovršnog predmeta
- Automatsko kreiranje istih dokumenata za veći broj ovršnih predmeta odjednom
- Mogućnost prilaganja svih formata dokumenata uz određeni ovršni predmet
- Automatski ispis većeg broja kuverti odjednom
- Automatsko kreiranje podsjetnika nakon određene izmjene podataka ovršnih predmeta
Učinci
- Preglednost i brz uvid u sve važne detalje pojedinih ovršnih predmeta
- Olakšana izrada svih dokumenata vezanih uz ovršne predmete
- Kontrolirano vođenje ovršnih predmeta od strane ovrhovoditelja
- Povećanje učinkovitosti i preciznosti vođenja ovršnih predmeta
- Informatizirana primjena, provedba i kontrola cjelokupnog ovršnog postupka
Automatski izračun nastalih i predvidivih troškova na osnovu tražbine dobivene iz odjela računovodstva. Mogućnost evidentiranja djelomičnih uplata/obročne otplate.
Napredne mogućnosti
- Obračun kamata – po svim parametrima
- Ispis i pretraga predmeta pomoću bar koda

- Brza pretraga i filtriranje podataka prema bilo kojem unesenom podatku (oznake spisa, stranke, detalji ovrhe, datumski termini, dostava)

- Automatsko kreiranje svih dokumenata vezanih uz određeni ovršni predmet na osnovu ranije definiranih predložaka

Smanjenje troškova
- Smanjenje rizika ljudskih pogrešaka (automatski izračun nastalih i predvidivih troškova)
- Smanjenje vremena potrebnog za praćenje i ažuriranje ovršnih predmeta
Brze izmjene podataka i kreiranja dokumenata za neograničen broj ovršnih predmeta odjednom. Sve izmjene trenutno su vidljive u detaljima pojedinog ovršnog predmeta.


Podržano automatizirano kreiranje dokumenata iz predložaka i brzi automatski ispis omota spisa uz predmete kao i ispis na sve tipove koverti s bar kodom.


Više informacija na www.OvrhePlus.eu